MySQL

软件信息

  • 发行商/维护者

    • Oracle(2008年收购MySQL并维护)

    • MariaDB Foundation(从MySQL 5.6 fork并自行维护MariaDB,已迭代多个大版本)

    • Percona(从MySQL fork并自行维护Percona Server for MySQL,优化集群性能及可用性)

  • 是否免费

    • MySQL Community Server:免费&开源

    • MySQL Enterprise Server:收费

    • MariaDB Server:免费&开源

    • Percona Server for MySQL:免费&开源&服务收费

  • Latest Release查询

SHOW VARIABLES WHERE variable_name LIKE 'version';
SELECT VERSION();

备注

还有些其他的发行版已经消失在了历史的尘埃中,比如:Drizzle、OurDelta、WebScaleSQL。



身份鉴别

鉴别模型

MySQL在用户身份标识时,将Host和User视作联合主键,作为客户端的唯一性标识,即 'username'@'host' ,其中 host 的取值可以为hostname或者IP。如果 host 为hostname,用户进行身份鉴别时,MySQL会尝试使用默认DNS对hostname发起解析请求,解析失败则会在日志中输出相应的警告信息。如果MySQL启动时设置了 skip-name-resolve 参数,则不进行DNS解析,仅采用ip或hostname匹配。

此外,MySQL将hostname及IP视作不同的 host 值,因此可能会出现 localhost 127.0.0.1 (或其他相同客户端)同时存在的情况,如下图所示:

_images/41b10e2142af4958cae256766c1a72e2.png

当客户端对MySQL发起连接后,服务器的鉴别方式如下:

  • MySQL服务器对mysql.user表进行排序:

    • 排序顺序: ORDER BY Host, User

    • 排序原则:“明确”的值排在前面

    • 排序举例(IP): '1.2.3.4' > '10.%' > '%' > ''

  • 从第一行开始,逐行与传入连接的host、username进行匹配,直到匹配成功则停下。如果任何一行都无法匹配,则登录失败。

  • 对比传入的口令和存储的口令是否一致,如果口令一致,那么该行即为这次登录后所使用的行(用户身份)。

提示

MySQL可通过 skip-grant-tables 参数实现免密码登录。带有该参数启动时,MySQL跳过 mysql.user mysql.db 等权限表的验证,从而实现 免密码登录 ,且 登录后具有超级权限 。配置方式为:

  • my.ini文件中在[mysqld] (服务端)中添加 skip-grant-tables

  • 在启动mysqld时添加参数 -–skip-grant-tables

变量模型

MySQL使用系统变量控制一些运行时设置,方便管理员进行动态修改。系统变量分为Global变量和Session变量两种,其中Global变量的修改需要Super权限,而客户端可随意修改自身的Session变量。每次建立Session时,MySQL服务器会将全局变量的部分参数复制(如 wait_timeout ),并注册给Session,形成会话变量。

提示

所有涉及变量的核查,都要针对全局变量。(SHOW GLOBAL VARIABLES LIKE XXX)

安全机制

插件

MySQL使用插件的方式,以便于官方和开发者自行添加第三方功能模块。其中发行版编译时已自带了20多个插件,在 官方repo 中可以查询内置插件。 MySQL的插件根据功能和机制的不同,分为“可动态加载”和“不可动态加载”两种。对于前者,在MySQL运行时,可直接执行SQL命令加载插件,而不需要重启数据库。加载信息写入 mysql.plugin 表中,并在重启之后自动重载。

INSTALL PLUGIN myplugin SONAME 'somepluglib.so';

对于“不可动态加载”的插件而言,必须修改配置文件,或添加启动参数 plugin-load ,告知MySQL服务器需要在启动时加载的插件。

口令复杂度/validate_password
_images/70df1c1f9008c4c37ee9c37032602a84.png
validate_password 参数

参数

说明

validate_password_check_user_name

设为ON时,密码中不允许包含用户名(独立开关)

validate_password_policy

设置密码验证级别(下方详解)

validate_password_length

限制密码最短长度

validate_password_mixed_case_count

密码中大小写字母的最少个数

validate_password_number_count

密码中数字的最少个数

validate_password_special_char_count

密码中特殊符号的最少个数

validate_password_dictionary_file

用于密码验证的字典文件路径

其中,密码复杂度级别/validate_password_policy说明:

  • LOW(0):启用length。

  • MEDIUM(1):额外启用mixed_case_count、number_count、special_char_count。

  • STRONG(2):额外启用dictionary_file。

登录失败处理/connection_control

connection_control实现效果为,客户端多次登录失败之后,针对每个失败的登录请求,服务端延迟一定时间之后再返回认证失败的结果。如设置connection_control的参数如下:

connection_control_failed_connections_threshold=3
connection_control_min_connection_delay=1000
connection_control_max_connection_delay=10000

客户端的前三个连续失败连接尝试没有延迟,第四次失败尝试有1000毫秒的延迟,第五次失败尝试有2000毫秒的延迟,依此类推,直到达到最大延迟 connection_control_max_connection_delay

参数

说明

connection_control_

failed_connections_threshold

在服务器增加后续连接尝试的延迟之前,

允许客户端进行的连续失败连接尝试的次数

connection_control_

min_connection_delay

对于超出阈值的每个连续连接失败,

要递增的延迟量(ms)

connection_control_

max_connection_delay

失败连接的最大延迟(ms)

认证插件

MySQL的所有身份鉴别均采用插件机制,保证密码以非明文方式传输、以非明文方式存储。可在全局变量中查询默认的认证插件。

_images/08a3501bb52b1d366b048f4812f02b35.png

MySQL 5.7及以下版本中,创建新用户默认使用 mysql_native_password 插件(SHA1)进行认证,由客户端运行SHA1算法之后,将非明文口令发送至服务端验证。其中密码字段的运算规则为 concat('*', sha1(unhex(sha1(password))))

_images/d4e1f772e247da6858626119058e67ce.png

从MySQL 8.0.4开始,默认插件换成 caching_sha2_password (带高速缓存的SHA-256)。算法懒得找。

_images/71317628d7842dda4a27e581be2ed7df.png

另一个常见的MySQL认证插件为 sha256_password (公私钥 with SSL)。 mysql_ssl_rsa_setup 会自动生成一对公私钥,之后MySQL使用 private_key.pem public_key.pem 文件对通信过程中密码进行加密。通过查找相关变量,可以获取服务器公私钥文件的存放位置。

_images/6873d7cb2ededd6af4d6f6be722c5d8b.png

提示

原则上,该认证方式必须和SSL通信同时启用。对于JDBC而言,必须设置“Allow public key retrieval”。

口令过期

从MySQL 5.6.6开始,User表中增加 password_expired password_last_changed password_lifetime ,用于控制用户的口令过期。5.7.4开始,增加全局变量 default_password_lifetime

  • 表字段 password_expired / 口令已过期 :该字段设置为Y后,此用户还是可以登录到MySQL服务器,但是在用户未设置新口令之前,不能运行任何查询语句。

  • 表字段 password_last_changed / 上次修改时间(时间戳) password_lifetime / 口令有效期(天) :用户上次修改口令距离现在超过lifetime时,将用户口令设置为expired。其中 password_lifetime 设置为Null时,该用户的口令有效期继承全局变量的值。

  • 全局变量 default_password_lifetime / 默认口令有效期 新创建用户时 为其设置的默认口令有效期,设置为0时不启用口令过期功能。MySQL 5.7.4 - MySQL 5.7.10中,其默认值为360。从MySQL 5.7.11开始,该参数的默认值为0。

  • 全局变量 disconnect_on_expired_password / 在用户口令过期后是否立即结束该用户的所有会话 :默认值ON。

_images/25fd5af45ee3cfbac2ed0e7ae44d9069.png

连接超时、会话超时

  • 连接超时变量: connect_timeout

  • 交互式客户端空闲会话超时: interactive_timeout

  • 非交互式客户端的空闲会话超时: wait_timeout

其中,交互式会话指通过MySQL Native Client连接的会话(mysql -h xxx)。非交互式会话指hibernate或jdbc等建立的会话。

操作手册

连接数据库

# 不加参数时默认连接本地3306数据库
mysql -u'root' -p
# -p后可输入密码(MySQL不推荐该方式)
mysql -u'root' -p'my-secret-pw'
# 客户端主动尝试SSL连接,服务器未开启SSL则连接失败
mysql -h 192.168.3.8 -P 33306 -u'root' -p'my-secret-pw' --ssl=TRUE
SELECT current_user(); --查询当前连接匹配了user表中的哪一行
SELECT user();--显示当前连接的实际用户名和IP地址(如'%'地址将被替换成实际地址,''用户将被替换成实际用户)
_images/5660cef79097dceb1a64ab77352928ce.png

核查:空口令&口令定期更换

-- 在MySQL 5.7之前,User表中的口令字段为Password
-- 从MySQL 5.7之后,口令字段改为authentication_string
SELECT Host, `User`, authentication_string, plugin,
       password_expired, password_last_changed, password_lifetime
FROM mysql.`user`;
-- 展示全局口令过期设置
SHOW GLOBAL VARIABLES LIKE 'default_password_lifetime';
SHOW GLOBAL VARIABLES LIKE 'disconnect_on_expired_password';
_images/c5cca965587235734b15e9862fc1cf1f.png

核查:已安装插件&插件参数

-- 列出所有插件,不能搜索
SHOW PLUGINS;
-- 可以按插件名精确(=)或模糊(LIKE)搜索
SELECT *
FROM information_schema.PLUGINS
WHERE PLUGIN_NAME = 'mysql_native_password';

-- 展示插件参数变量
SHOW GLOBAL VARIABLES LIKE 'validate_password%';

核查:连接超时&会话超时

SHOW GLOBAL VARIABLES LIKE '%timeout%';

操作:修改密码&重置密码

  • 操作系统中使用 mysqladmin

mysqladmin -u root -p'old_password' password 'new_password'
  • 在MySQL内部修改

UPDATE mysql.user
SET password=password("test")
WHERE user='root';
FLUSH PRIVILEGES;
  • 启用MySQL免登录模式,进入数据库后,使用方法2重置密码

# 先停止MySQL的服务或守护进程
systemctl stop mysqld # systemd
service mysqld stop # initd

# mysqld_safe为官方自带的守护进程
# &表示建立子进程,并在后台运行
mysqld_safe --skip-grant-tables &

访问控制

权限模型

MySQL采取的权限模型为DAC,其控制原则为:除非明确指定,否则默认拒绝所有访问行为。MySQL初始预置root帐户,具备数据库的所有权限,之后可以通过root帐户进行创建帐户及授权操作。授权对象管理员在进行授权操作时,可添加额外命令 WITH GRANT OPTION / WITH ADMIN OPTION ,这样用户就可以将这条权限再转授他人。

为了方便管理员进行权限管理,MySQL将权限分为四个层级,并分别存储在四张表中。在这四张权限相关表中增加数据,等同于进行赋权操作。客户端通过身份鉴别后,其权限判断过程为:

  • 服务器在 mysql.user 表中检查主体和客体,确认是否存在授权值;

  • 服务器在 mysql.db 表中检查主体和客体,确认是否存在授权值;

  • 服务器在 mysql.tables_priv 表中检查主体和客体,确认是否存在授权值;

  • 服务器在 mysql.columns_priv 表中检查主体和客体,确认是否存在授权值;

如果检查过程结束,但还是没有找到允许的权限操作,MySQL将返回无权限的错误信息。

权限列表

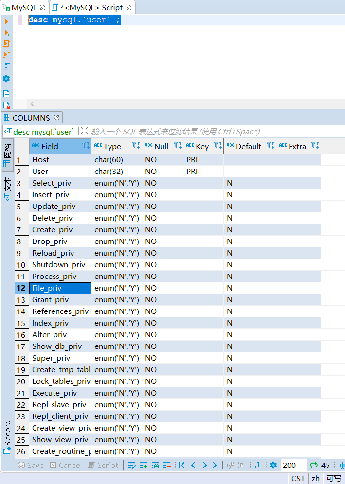
  • 全局权限: mysql.user 。注:某些服务器级别特权仅可在全局中设置,如 file_priv load_priv shutdown_priv 等。

_images/bb7a3ece795b37ddab9739239db56cba.png
  • 数据库权限: mysql.db 。有些数据库级别特权在这里设置,如execute、index、create_tmp_table等。

_images/111d5345a31e233ccb60ded4a60544d6.png
  • 表权限: mysql.tables_priv 。这里基本只有增删改查权限。

_images/a861b8f899652ba17a52164a68e7eff1.png
  • 列权限: mysql.columns_priv 。只有增删改权限。

_images/4714e4db4ab9a0aa8d6fc138cf9c8008.png

权限名

描述

Reload_priv

用户可以执行刷新和重新加载MySQL所用各种内部缓存的特定命令,

包括日志、权限、主机、查询和表。

Shutdown_priv

用户可以关闭MySQL服务器。在将此权限提供给root之外的任何用户

时,都应当非常谨慎。

File_priv

用户可以执行 SELECT INTO OUTFILE LOAD DATA INFILE

(加载服务器上的文件)命令。

Grant_priv

用户可以将已经授予给该用户自己的权限再授予其他用户。

Super_priv

用户可以执行某些强大的管理功能,例如通过 KILL 命令删除

用户进程、使用 SET GLOBAL 修改全局MySQL变量、执行关于复

制和日志的各种命令。

Create_user_priv

用户可以执行 CREATE USER 命令

Event_priv

用户能否创建、修改和删除事件(5.1.6新增)

Trigger_priv

用户能否创建和删除触发器(5.1.6新增)

Process_priv

用户可以通过 SHOW PROCESSLIST 命令查看其他用户的进程

Select_priv

用户可以通过SELECT命令选择数据。

Insert_priv

用户可以通过INSERT命令插入数据。

Update_priv

用户可以通过UPDATE命令修改现有数据。

Delete_priv

用户可以通过DELETE命令删除现有数据。

Create_priv

用户可以创建新的数据库和表。

Drop_priv

用户可以删除现有数据库和表。

Index_priv

用户可以创建和删除表索引,可以用索引查询表。

Alter_priv

用户可以重命名和修改表结构。

Show_db_priv

用户可以查看服务器上所有数据库的名字。

Create_tmp_table_priv

用户可以创建临时表。

Lock_tables_priv

用户可以使用 LOCK TABLES 命令阻止对表的访问/修改。

Execute_priv

用户可以执行存储过程(5.0新增)

Repl_slave_priv

用户可以读取用于维护复制数据库环境的二进制日志文件。

Repl_client_priv

用户可以确定复制从服务器和主服务器的位置。

Create_view_priv

用户可以创建视图(5.0新增)

Show_view_priv

用户可以查看视图或了解视图如何执行(5.0新增)

Create_routine_priv

用户可以更改或放弃存储过程和函数(5.0新增)

Alter_routine_priv

用户可以修改或删除存储函数及函数(5.0新增)

Create_tablespace_priv

创建表空间

默认帐户

  • MySQL5.7之前,特权帐户仅有root帐户,且不可删除、不可重命名。

  • MySQL 5.7.7及以上新增sys schema,将root帐户与系统表、系统视图的从属关系进行分离,故可实现root帐户的重命名。sys schema的属主为新增帐户 mysql.sys mysql.session 帐户用于会话管理。

  • MySQL 8.0及以上进一步新增系统帐户 mysql.infoschema 。以上系统帐户均为锁定状态,且不得修改属性,否则将导致数据库无法正常运行。

操作手册

核查:用户权限

-- 需关注user表、db表中的grant_priv字段,判断帐户是否能够将自己的权限再次分配
SHOW GRANTS FOR root@'%'; --展示该用户创建时的授权语句
_images/21bf5c5c27df75fc41a1955a2ca9cff7.png
SELECT * FROM mysql.`user`; --展示用户的实际权限
SELECT * FROM mysql.db;
SELECT * FROM mysql.tables_priv;
SELECT * FROM mysql.columns_priv;
_images/ab4674f21f2fc9e25ec095df63618083.png
-- 除了管理员帐户,其他帐户不应具有全局访问权限
SELECT user, host
FROM mysql.user
WHERE (Select_priv = 'Y') OR (Insert_priv = 'Y') OR (Update_priv = 'Y') OR
      (Delete_priv = 'Y') OR (Create_priv = 'Y') OR (Drop_priv = 'Y');

-- 除了管理员帐户,其他帐户不应具备权限表的管理权限
SELECT user, host
FROM mysql.db
WHERE db = 'mysql' AND ((Select_priv = 'Y') OR (Insert_priv = 'Y') OR (Update_priv = 'Y') OR
      (Delete_priv = 'Y') OR (Create_priv = 'Y') OR (Drop_priv = 'Y'));

--除了管理员帐户,其他帐户不应具备系统操作权限
SELECT user, host
FROM mysql.user
WHERE (file_priv = 'Y') OR (process_priv = 'Y') OR (super_priv = 'Y') OR
      (shutdown_priv = 'Y') OR (create_user_priv = 'Y') OR (grant_priv = 'Y') OR
      (reload_priv = 'Y') OR (repl_slave_priv = 'Y');

-- 管理员帐户不应具有业务数据库的INSERT,SELECT,UPDATE,DELETE,DROP,CREATE和ALTER权限。
SELECT User, Host, db
FROM mysql.db
WHERE Select_priv='Y' OR Insert_priv='Y' OR Update_priv='Y' OR Delete_priv='Y' OR
      Create_priv='Y' OR Drop_priv='Y' OR Alter_priv='Y';

权限分配

-- 创建帐户并赋权
-- 实际上只需要在user表中限制远程连接地址,非法地址在登录时就被拒绝连接
CREATE USER 'user1'@'x.x.x.x' IDENTIFIED BY 'xxxx';
GRANT ALL PRIVILEGES ON somedb.* to 'user1'@'%';

-- 某个MySQL监控器所需要的全局权限
CREATE USER 'user1'@'x.x.x.x' IDENTIFIED BY 'xxxx' WITH MAX_USER_CONNECTIONS 3;
GRANT PROCESS, REPLICATION CLIENT, SELECT ON *.* TO 'user1'@'x.x.x.x';

-- 一般DB管理员需要分配DB级的所有权限
-- MySQL 5.7及以下的版本,默认未启用NO_AUTO_CREATE_USER(SQL_Mode)
-- 因此create user和grant可以同时进行。如果grant了一个不存在的用户,MySQL自动创建
-- 可通过以下语句查询当前SQL_Mode
-- SELECT @@global.sql_mode
-- MySQL 8.0之后默认启用NO_AUTO_CREATE_USER,必须先create再grant
GRANT ALL PRIVILEGES ON somedb.* to 'user2'@'%' IDENTIFIED BY 'xxxx';
UPDATE mysql.user SET host='%' where user='user3';

-- 如果为用户赋予GRANT权限,则该用户能将自己的权限进行转授
GRANT ALL PRIVILEGES ON somedb.* to 'user3'@'%' WITH GRANT OPTION;
-- GRANT和ADMIN的区别:
-- WITH GRANT OPTION的用户,如果授权用户的某个权限给撤回了,那么他所授予给其他用户的这个权限也会一并没了;
-- WITH ADMIN OPTION不会追溯转授行为,转授的权限不会收回。
GRANT ALL PRIVILEGES ON somedb.* to 'user3'@'%' WITH ADMIN OPTION;

-- 由于需要频繁读取,MySQL在启动时,会将四张权限表装载入内存。
-- 因此修改权限或手动创建用户后,需要使用flush命令重新装载
FLUSH PRIVILEGES;

配置三权分立-安全管理员

-- 赋予重载权限表的权限
UPDATE mysql.user SET Reload_priv = 'Y' WHERE user = 'test';
-- 仅授予该用户对mysql.user中权限部分的SELECT及UPDATE权限(不允许删除用户)
GRANT SELECT(host, user, Select_priv, Insert_priv, Update_priv, Delete_priv, Create_priv, Drop_priv),
      UPDATE(Select_priv, Insert_priv, Update_priv, Delete_priv, Create_priv, Drop_priv)
ON mysql.user
TO 'test'@'%';

-- 授予该用户对其他三张权限表的维护权限
GRANT SELECT, UPDATE, DELETE, INSERT ON mysql.db TO 'test'@'%';
GRANT SELECT, UPDATE, DELETE, INSERT ON mysql.tables_priv ON 'test'@'%';
GRANT SELECT, UPDATE, DELETE, INSERT ON mysql.columns_priv ON 'test'@'%';
FLUSH PRIVILEGES;
-- 之后安全管理员通过编辑四张表的形式进行授权,而不是通过GRANT的方式

安全审计

general log

在MySQL中自带了 全局日志 功能—— general log ,作用是记录MySQL服务器每时每刻发生的事件(如SQL命令执行、服务器状态、服务器错误)。 general log 一旦开启,会给服务器和数据库带来一定资源占用。

general log具有一定缺陷:

  • 只记录命令内容,不记录命令的操作结果;

  • 可读性一般:

    • 每个客户端采用ID进行标识(ID为自增主键),如果要追溯操作的主体,只能靠搜索该ID的Connect操作实现;

    • 无法快速根据操作客体查找;

其字段如下:

字段

内容

Time

时间戳

Id

客户端连接ID

Command

Query/Connect/Quit等

Argument

具体内容

_images/e9641caf9abf8bba063471a4e9f9916d.png

MySQL数据库中有几个全局变量与 general log 的设置有关:

  • general_log :开关;

  • log_output :日志存放位置 (MySQL 5.1.6 后引入);

    • FILE(Default):操作系统文件;

    • TABLE:mysql.general_log表;

  • general_log_file :日志文件位置;

_images/e6128fc4762fdda86d819620d78cdc9c.png

MariaDB Server Audit Plugin

该插件本来是为了MariaDB开发,但可以直接用于部分MySQL,占用稍微小一点。将 server_audit.so 复制过来之后手动安装就行。该插件的有效变量如下:

MariaDB Server Audit Plugin 参数

参数

说明

serve_audit_logging

启动或关闭

server_audit_output_type

指定日志输出类型,可为SYSLOG或FILE

server_audit_syslog_facility

SYSLOG模式下,指定facility(输出到哪个syslog组件),默认为LOG_USER(记录在user.log中)

server_audit_syslog_ident

SYSLOG模式下,指定ident(日志行中的主体字段) 默认为mysql-server_auditing

server_audit_syslog_info

SYSLOG模式下,在每行日志中添加指定字符串

server_audit_syslog_priority

SYSLOG模式下,定义日志消息级别(DEBUG/INFO等)

server_audit_file_path

FILE模式下,使用该变量设置存储日志的文件。若设置为目录,则存放在目录下的server_audit.log文件中

server_audit_file_rotate_size

FILE模式下,限制日志文件的大小,默认1MB后rotate

server_audit_file_rotations

FILE模式下,指定日志文件的数量,默认保留9个。若设置为0则不进行rotate

server_audit_file_rotate_now

FILE模式下,设置该变量为1时,强制进行一次rotate(一次性变量)

server_audit_events

指定记录事件的类型(下方详解)

server_audit_incl_users

审计的用户列表(如果开启了Connect审计,则所有用户的Connect始终记录,无视该参数)

server_audit_excl_users

不审计的用户列表(如果开启了Connect审计,则所有用户的Connect始终记录,无视该参数)

server_audit_events指明记录的事件,如果为空字符串,则代表记录所有的事件。具体参数如下:

  • CONNECT 连接、断开连接和失败的连接,包括错误代码

  • QUERY 以纯文本形式执行的查询及其结果,包括由于语法或权限错误而失败的查询

  • TABLE 受查询执行影响的表

  • QUERY_DDL (Plugin Version >= 1.2.0) 与QUERY类似,但只筛选DDL类型的查询(create、alter、drop、rename和truncate语句,create/drop[procedure/function/user] 和rename user除外(它们不是DDL)

  • QUERY_DML (Plugin Version >= 1.2.0) 与QUERY类似,但只筛选DML类型的查询(do、call、load data/xml、delete、insert、select、update、handler和replace语句)

  • QUERY_DCL (Plugin Version >= 1.3.0) 与QUERY类似,但只筛选DCL类型的查询(create user、drop user、rename user、grant、revoke和set password语句)

  • QUERY_DML_NO_SELECT (Plugin Version >= 1.4.4) 与QUERYDML类似,但不记录SELECT查询。(do、call、load data/xml、delete、insert、update、handler和replace语句)

MySQL Enterprise Audit Plugin (仅企业版本)

MySQL 企业版的 Enterprise Edition 中自带 Audit Plugin,so文件为 audit_log.so 。该插件的相关系统变量为:

参数

说明

auditlog_connection_policy

记录连接日志的种类(ALL/ERROR/NONE)

auditlog_file

日志记录的文件名,可以是相对路径或绝对路径

auditlog_format

日志格式,可以是 OLD(旧样式XML),

NEW(新样式XML,默认值)和(从MySQL 5.7.21开始)JSON

auditlog_include_accounts

审计的用户列表(不能与exclude同时设置)

auditlog_exclude_accounts

不审计的用户列表(不能与include同时设置)

auditlog_policy

记录的事件类型(ALL/LOGINS/QUERIES/NONE)

auditlog_st atementpolicy

记录的语句事件类型(ALL/ERRORS/NONE)

注:优先级低于auditlogpolicy,设置冲突时会被覆盖

auditlog_rotateonsize

限制日志文件的大小,若设置为0则不进行rotate

注:必须为4096的倍数,否则将下取整到最近的倍数

日志内容如下:

_images/106ae62f020c7f55d219811e4882baef.png

McAfee Audit Plugin

McAfee已不再更新,最新版本v1.1.6(2018-03),不建议使用

支持的MySQL/MariaDB/Percona列表可在官方 Changelog 上查询

_images/17bb76c0b830cbda0751ffe3937d517c.png

该插件的主要变量如下,其余变量可在 官方文档 查询:

McAfee Audit Plugin 参数

参数

说明

audit_json_file

开关(ONOFF)

audit_json_log_file

日志存储位置,默认为MySQL的data目录

audit_record_cmds

需要监控的SQL命令,默认全部(即该值为null) 如:’insert,delete,update,create,drop,alter,grant,truncate’

audit_record_objs

需要监控的数据库名称和表名,默认全部(即该值为null) 如:’mysql.*’

日志文件的格式是json:

{
    "msg-type": "activity",
    "date": "1510038432019",
    "thread-id": "43",
    "query-id": "1891",
    "user": "root",
    "priv_user": "root",
    "ip": "",
    "host": "localhost",
    "connect_attrs": {
        "_os": "linux-glibc2.5",
        "_client_name": "libmysql",
        "_pid": "4009",
        "_client_version": "5.7.9",
        "_platform": "x86_64",
        "program_name": "mysql"
    },
    "pid": "4009",
    "os_user": "root",
    "appname": "mysql",
    "rows": "1",
    "cmd": "insert",
    "objects": [{
        "db": "part",
        "name": "e",
        "obj_type": "TABLE"
    }],
    "query": "insert into e values (9898,'smart','james')"
}

操作手册

核查:审计开关

-- 查看general log
SHOW GLOBAL VARIABLES LIKE '%general%';
SHOW GLOBAL VARIABLES LIKE '%log_output%';

-- 查看MariaDB Server Audit Plugin
SHOW GLOBAL VARIABLES LIKE 'server_audit%';

-- 查看MySQL Enterprise Audit Plugin
SHOW GLOBAL VARIABLES LIKE 'auditlog%';

-- 查看McAfee Audit Plugin
SHOW GLOBAL VARIABLES LIKE 'audit_%';

入侵防范

操作手册

核查:多余功能

-- 关闭allow-suspicious-udfs (防止通过共享对象文件加载存在威胁的UDFs函数)
-- 默认不启用
SHOW GLOBAL VARIABLES LIKE 'allow-suspicious-udfs';

-- 关闭local_infile(防止从本地读取文件)
-- 默认启用
SHOW GLOBAL VARIABLES LIKE 'local_infile';

-- 开启skip-symbolic-links(禁止数据库用户删除或重名数据文件目录之外的文件)
-- 默认不启用
SHOW GLOBAL VARIABLES LIKE 'have_symlink'; --应为DISABLE

-- 禁用daemon_memcached插件(防止memcached造成内存泄漏)
-- 默认不安装
SELECT * FROM information_schema.plugins WHERE PLUGIN_NAME='daemon_memcached';

-- 设置secure_file_priv(限制客户端可以通过load_file读取数据文件的路径)
-- 默认为'/var/lib/mysql-files/'
SHOW GLOBAL VARIABLES WHERE Variable_name = 'secure_file_priv';

一个好用的备份脚本

可实现”-k”指定保留日期、”-d”指定备份的数据库。

 1#!/bin/bash
 2USER=root
 3PASS=pass
 4BAKFILENAME='all'
 5DATE=$(date +%Y%m%d)
 6BAKPATH=/path/to/mysqlbak
 7KEEP=7
 8
 9#########################
10while [[ $# > 0 ]]; do
11    case "$1" in
12        -k|--keep)
13            KEEP=$(($2-1))
14            shift
15            ;;
16        -d|--database)
17            DB="$2"
18            BAKFILENAME="$2"
19            shift
20            ;;
21        *)
22            ;;
23    esac
24    shift
25done
26###############################
27
28# 本地安装环境的备份
29mysqldump -u'$USER' -p'$PASS' '$DB' > '$BAKPATH/$BAKFILENAME'_'$DATE'.sql
30# docker环境的备份
31docker exec --user root mysql5 sh -c "mysqldump -u'$USER' -p'$PASS' '$DB'" > '$BAKPATH/$BAKFILENAME'_'$DATE'.sql
32# 定期清除旧文件
33find $BAKPATH -mtime +$KEEP -name $BAKFILENAME'_*.sql' -exec rm -rf {} \;

安全通信

SSL模型

MySQL支持SSL通信加密及SSL双向认证(X509)的安全机制。在查阅资料时(20-09-17),MySQL仅对5.6、5.7、8.0三个版本提供支持,官方文档也只包括这三个版本,这三个版本全系列均支持SSL功能。老版本中,MySQL 5.5查得到SSL配置文档,但更老的版本缺失资料。

在5.6.46前及5.7.28前的MySQL版本中,MySQL同时支持使用yaSSL库或OpenSSL库进行编译。MySQL 8.0全系列及较新的5.6、5.7版本仅支持使用OpenSSL库编译。yaSSL支持的特性较少,如不支持X509双向认证、最高支持TLSv1.0版本的协议等。在数据库中可通过查询ssl相关的全局变量,获取MySQL编译时是否引入了SSL库(have_ssl),是否使用 OpenSSL库编译(have_openssl)。如果这两个参数为DISABLED,则说明该数据库支持SSL,但未启用。

_images/4a380904ab739fa95cebf1b256839bdf.png

操作手册

配置SSL

  1. 生成证书:

  • MySQL 5.6 及以下,用户只能通过OpenSSL手动生成证书及密钥。

  • MySQL 5.7以上,安装后在 /usr/bin/ 下释放一个二进制文件 mysql_ssl_rsa_setup 。当MySQL的data目录下不存在 ca.pem server-cert.pem server-key.pem 时,运行该程序后会自动调用OpenSSL,在data目录下生成相关证书和密钥。

_images/c352d199352dd4ba31cb2a7c8a786852.png
  1. 将证书复制到data文件夹内(记得设置权限<600)。之后在配置中,加入 ssl_ca ssl_cert ssl_key 参数,导入相关证书和密钥,并重启服务器后,即可开启SSL。

配置X509

(没试过,抄的)

mysql_ssl_rsa_setup 生成的 ca.pem (私有CA证书)、 client-cert.pem (客户端证书)、 client-key.pem (客户端密钥)复制到客户端,之后通过以下命令连接:

mysql -u'user' \
      -p'pass' \
      -h mysql_server_IP \
      --ssl-ca=/path/to/ca.pem \
      --ssl-cert=/path/to/client-cert.pem \
      --ssl-key=/path/to/client-key.pem

或将以上参数添加到 ~/.my.cnf 文件中:

[client]
ssl-ca = /path/to/ca.pem
ssl-cert = /path/to/client-cert.pem
ssl-key = /path/to/client-key.pem

配置强制SSL

-- 核查是否支持SSL,是否配置了证书、CA证书和Key
SHOW GLOBAL VARIABLES LIKE '%ssl%';

-- 以下情况二选一配置,任意一条有效均可
-- 配置全局变量,限制所有用户仅允许使用SSL连接
SHOW GLOBAL VARIABLES LIKE 'require_secure_transport';
-- 为所有远程连接用户单独配置,限制仅允许使用SSL连接
-- 关注ssl_type参数,为ANY或X509均可,不得为Null
SELECT host, user, ssl_type, ssl_cipher, x509_issuer, x509_subject
FROM mysql.`user`;
_images/bce5c503ddc9cfd9f64b6cfe34898bc1.png

查看当前连接是否为SSL

-- 在JDBC查询中用show status like命令
-- 如果是SSL连接,ssl_cipher和ssl_version均不为空
SHOW STATUS LIKE '%ssl%';
-- 在MySQL Native Client中可直接使用status命令(或\s)
status;
_images/d7e61ccf373cf8cfd86e8fb46db876e0.png